我爱辅助论坛

 找回密码
 【点我注册】

QQ登录

只需一步,快速开始

查看: 10397|回复: 43

[网站会员] 【手慢无】WPS 2019专业版永久激活

[复制链接]

签到天数: 217 天

连续签到: 1 天

[LV.7]常住居民III

发表于 2020-2-26 11:32:35 | 显示全部楼层 |阅读模式
金山WPS企业版

多元化企业级产品

提供多种办公方式





QQ浏览器截图20200226111710.png

企业版原价:599/1年

你没有听错

QQ浏览器截图20200226112627.png




就是这么贵,但是现在免费激活

(不知道是不是BUG,估计很快修复

QQ浏览器截图20200226111935.png

激活码回复可见!694BF-YUDBG-EAR69-BPRGB-ATQXH

QQ浏览器截图20200226112038.png

激活成功,赶紧上,不放心的去官网下载也可以


评分

参与人数 1金钱 +2 好评度 +2 收起 理由
奕余君 + 2 + 2 太强了,亲测成功!感谢分享!!!!!!!.

查看全部评分

温馨提示:为了保护系统安全,使用辅助前,请务必使用影子系统。

发帖求助前要善用论坛搜索功能,那里可能会有你要找的答案;

如果你在论坛求助问题,并且已经从坛友或者管理的回复中解决了问题,请把帖子标题加上【已解决】

如何回报帮助你解决问题的坛友,一个好办法就是给对方加【好评】【金币】,加分不会扣除自己的积分,做一个热心并受欢迎的人!

签到天数: 217 天

连续签到: 1 天

[LV.7]常住居民III

 楼主| 发表于 2020-2-26 15:32:01 | 显示全部楼层
部分小伙伴私信我说

安装过后没有提示弹窗

所以来详细跟大家

讲讲在哪激活



一、首先这是安装完成出现的三个图标

安装完成出现的图标

安装完成出现的图标





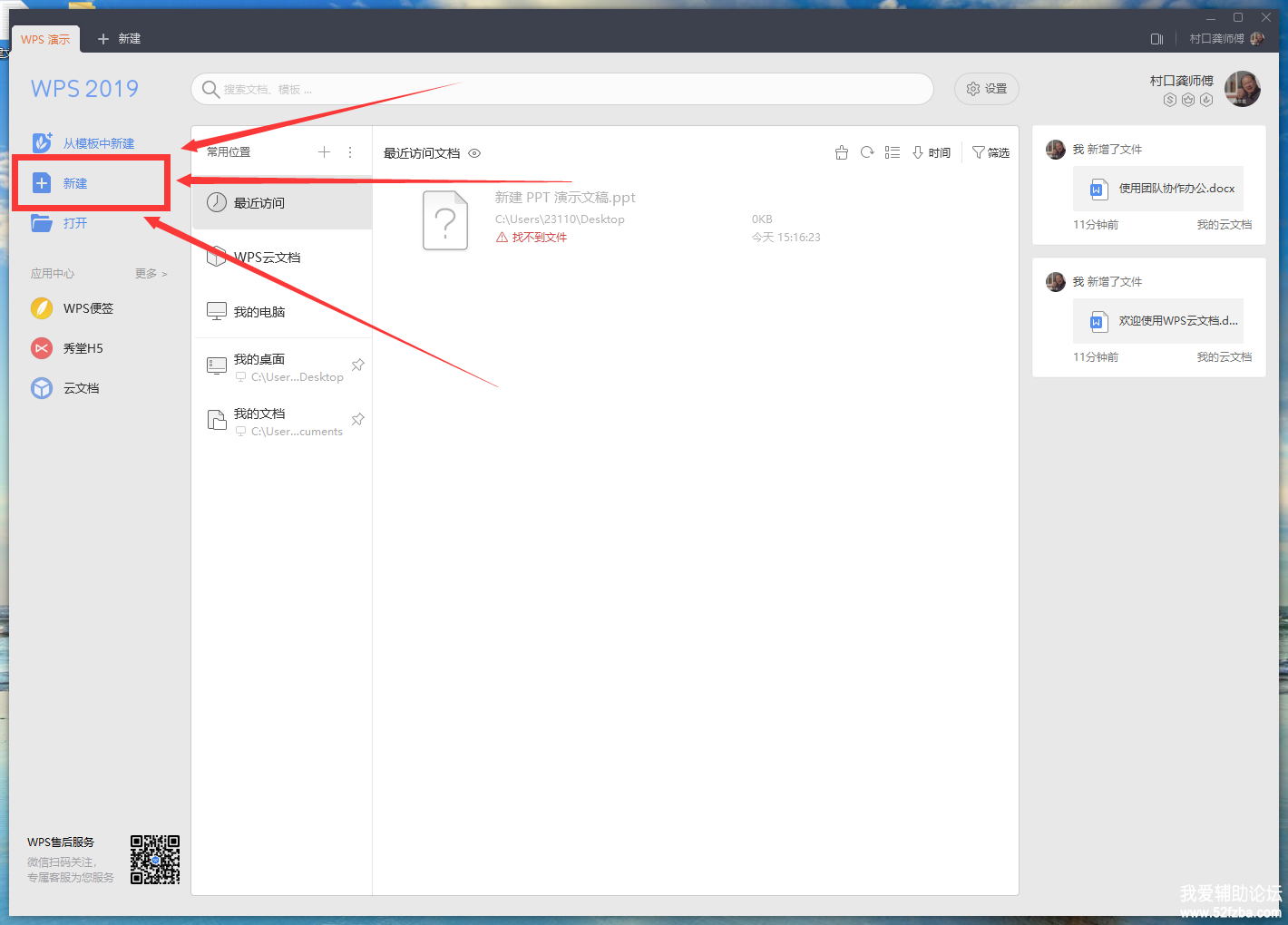
二、打开WPS演示

QQ截图20200226152143.png




三、点击左边新建


QQ截图20200226152207.png






四、点击右上角帮助-输入序列号


QQ截图20200226152235.png





五、点击增加输入上面的序列号

QQ截图20200226152356.png

这么详细你还不会??

打字不易给点好评可否?



QQ截图20200226152311.png

发帖求助前要善用论坛搜索功能,那里可能会有你要找的答案;

如果你在论坛求助问题,并且已经从坛友或者管理的回复中解决了问题,请把帖子标题加上【已解决】

如何回报帮助你解决问题的坛友,一个好办法就是给对方加【好评】【金币】,加分不会扣除自己的积分,做一个热心并受欢迎的人!

回复 支持 反对

使用道具 举报

签到天数: 217 天

连续签到: 1 天

[LV.7]常住居民III

 楼主| 发表于 2020-2-26 11:35:59 | 显示全部楼层
自己抢个沙发

发帖求助前要善用论坛搜索功能,那里可能会有你要找的答案;

如果你在论坛求助问题,并且已经从坛友或者管理的回复中解决了问题,请把帖子标题加上【已解决】

如何回报帮助你解决问题的坛友,一个好办法就是给对方加【好评】【金币】,加分不会扣除自己的积分,做一个热心并受欢迎的人!

回复 支持 反对

使用道具 举报

签到天数: 266 天

连续签到: 1 天

[LV.8]以坛为家I

发表于 2020-2-26 11:49:19 | 显示全部楼层
回复看看,谢谢

发帖求助前要善用论坛搜索功能,那里可能会有你要找的答案;

如果你在论坛求助问题,并且已经从坛友或者管理的回复中解决了问题,请把帖子标题加上【已解决】

如何回报帮助你解决问题的坛友,一个好办法就是给对方加【好评】【金币】,加分不会扣除自己的积分,做一个热心并受欢迎的人!

回复 支持 反对

使用道具 举报

签到天数: 59 天

连续签到: 1 天

[LV.5]常住居民I

发表于 2020-2-26 11:50:11 | 显示全部楼层
低洼地达瓦达瓦

发帖求助前要善用论坛搜索功能,那里可能会有你要找的答案;

如果你在论坛求助问题,并且已经从坛友或者管理的回复中解决了问题,请把帖子标题加上【已解决】

如何回报帮助你解决问题的坛友,一个好办法就是给对方加【好评】【金币】,加分不会扣除自己的积分,做一个热心并受欢迎的人!

回复 支持 反对

使用道具 举报

签到天数: 714 天

连续签到: 1 天

[LV.9]以坛为家II

发表于 2020-2-26 12:06:14 | 显示全部楼层
WPS 2019专业版永久激活 [修改]

发帖求助前要善用论坛搜索功能,那里可能会有你要找的答案;

如果你在论坛求助问题,并且已经从坛友或者管理的回复中解决了问题,请把帖子标题加上【已解决】

如何回报帮助你解决问题的坛友,一个好办法就是给对方加【好评】【金币】,加分不会扣除自己的积分,做一个热心并受欢迎的人!

回复 支持 反对

使用道具 举报

签到天数: 89 天

连续签到: 1 天

[LV.6]常住居民II

发表于 2020-2-26 12:19:15 | 显示全部楼层
回复拿金币

发帖求助前要善用论坛搜索功能,那里可能会有你要找的答案;

如果你在论坛求助问题,并且已经从坛友或者管理的回复中解决了问题,请把帖子标题加上【已解决】

如何回报帮助你解决问题的坛友,一个好办法就是给对方加【好评】【金币】,加分不会扣除自己的积分,做一个热心并受欢迎的人!

回复 支持 反对

使用道具 举报

签到天数: 344 天

连续签到: 1 天

[LV.8]以坛为家I

发表于 2020-2-26 12:55:59 | 显示全部楼层
就这?????????

发帖求助前要善用论坛搜索功能,那里可能会有你要找的答案;

如果你在论坛求助问题,并且已经从坛友或者管理的回复中解决了问题,请把帖子标题加上【已解决】

如何回报帮助你解决问题的坛友,一个好办法就是给对方加【好评】【金币】,加分不会扣除自己的积分,做一个热心并受欢迎的人!

回复 支持 反对

使用道具 举报

头像被屏蔽

签到天数: 4 天

连续签到: 1 天

[LV.2]偶尔看看I

发表于 2020-2-26 13:14:54 | 显示全部楼层
提示: 作者被禁止或删除 内容自动屏蔽

发帖求助前要善用论坛搜索功能,那里可能会有你要找的答案;

如果你在论坛求助问题,并且已经从坛友或者管理的回复中解决了问题,请把帖子标题加上【已解决】

如何回报帮助你解决问题的坛友,一个好办法就是给对方加【好评】【金币】,加分不会扣除自己的积分,做一个热心并受欢迎的人!

回复 支持 反对

使用道具 举报

签到天数: 160 天

连续签到: 1 天

[LV.7]常住居民III

发表于 2020-2-26 13:37:23 | 显示全部楼层
感谢分享1

发帖求助前要善用论坛搜索功能,那里可能会有你要找的答案;

如果你在论坛求助问题,并且已经从坛友或者管理的回复中解决了问题,请把帖子标题加上【已解决】

如何回报帮助你解决问题的坛友,一个好办法就是给对方加【好评】【金币】,加分不会扣除自己的积分,做一个热心并受欢迎的人!

回复 支持 反对

使用道具 举报

签到天数: 143 天

连续签到: 1 天

[LV.7]常住居民III

发表于 2020-2-26 13:40:09 | 显示全部楼层
回复看隐藏了。。。

发帖求助前要善用论坛搜索功能,那里可能会有你要找的答案;

如果你在论坛求助问题,并且已经从坛友或者管理的回复中解决了问题,请把帖子标题加上【已解决】

如何回报帮助你解决问题的坛友,一个好办法就是给对方加【好评】【金币】,加分不会扣除自己的积分,做一个热心并受欢迎的人!

回复 支持 反对

使用道具 举报

您需要登录后才可以回帖 登录 | 【点我注册】

本版积分规则

QQ|小黑屋|我爱辅助 ( 辽ICP备19006053号-1 )

GMT+8, 2026-3-15 05:54 , Processed in 0.052041 second(s), 24 queries , Gzip On.

Powered by Discuz! X3.4

© 2001-2023 Discuz! Team.

快速回复 返回顶部 返回列表